PASS Summit 2026 Coming To Three Cities|Register now

Version control

Always know what changed in your database, when, and by whom

Stop guessing what’s different between database environments or who changed your schema. SQL Toolbelt Essentials brings your SQL Server database into version control, automatically tracking every database change. With database changes versioned like application code, developers can work in parallel, keep environments in sync, and resolve conflicts without losing work.

Are these challenges holding you back?

  • When something breaks in production, you have no reliable record of what changed or who changed it
  • Database changes get funneled through one or two trusted people, creating a bottleneck the whole team pays for
  • Multiple developers working on the same database keep overwriting each other's work
  • You can't confidently roll back a change because there's no version history to roll back to

The solution

SQL Toolbelt Essentials connects your SQL Server database directly to version control

Every change is tracked automatically, with a full history tied to your existing source control system. It sits inside SSMS, meaning there are no extra tools and no extra steps added to the workflow. Map the impact of any change before it's made, so you can move confidently rather than cautiously.

And because database changes are versioned just like code, your whole team can work in parallel, each developer making changes independently, staying in sync, and merging without the fear of losing anyone's work or funneling everything through one trusted individual.

How you can benefit

Whether it's a developer who needs confidence in their own changes, a team lead trying to remove bottlenecks, or a head of engineering who needs auditability, database version control pays off at every level.

For individual users

  • When something breaks, you can pinpoint exactly what changed, in minutes, not hours of manual comparison
  • You can make changes to any database object knowing you can roll back safely if needed
  • You can see what else will be affected by a change before you make it, no more unintended consequences
  • You can work in parallel with teammates without stepping on each other or losing anyone's work

For your team

  • Database changes are no longer a black box, every change is visible, attributed, and reviewable
  • Any developer can contribute safely, the bottleneck of routing changes through trusted individuals is gone
  • Reviews and handovers become faster because the history is there, not locked in someone's head
  • Critical database knowledge stays with the team, not with individuals who might leave

For the business

  • Audit and compliance requirements are met automatically, no manual logging, no gaps
  • When incidents happen, faster diagnosis means less downtime and lower business impact
  • Delivery throughput scales with the team rather than being capped by a few key people
  • Institutional knowledge is protected as an organizational asset, not a personal one

How it works

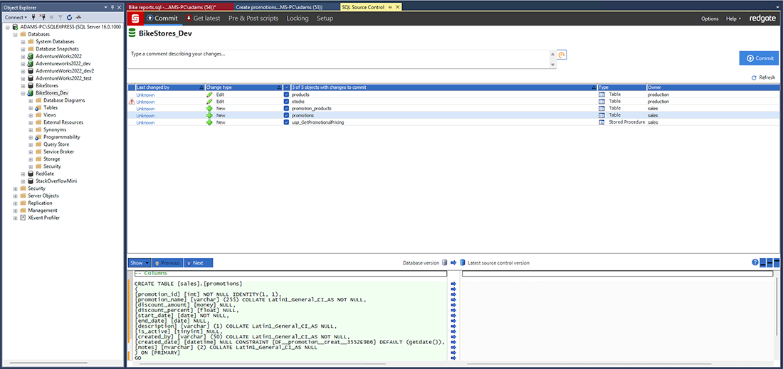
1. Connect your database to version control, without leaving SSMS

SQL Toolbelt Essentials links your SQL Server database directly to your existing source control system (VCS). Every database object is scripted and versioned automatically, no extra steps.

We can develop fast and verify that our code is being deployed correctly. It's hard because we have so much data, but it's now possible and Redgate is what makes it possible. There isn't an alternative that I could think of in the industry that would do a better job.

Senior Data Architect, GPS-based routing and logistics software provider

Start your 14-day free trial

This use case is powered by the tools that are part of SQL Toolbelt Essentials: SQL Source Control, Redgate Data Modeler, SQL Dependency Tracker, SQL Doc.

Download today

We're here to help

0800 028 0309

Whether you want more details about SQL Toolbelt Essentials, a demo or information on best practices – get in touch with us.

The industry standard tools for over 25 years

Redgate has specialized in database software for over 25 years. Our products are used by 92% of the Fortune 100. 200,000 customers rely on Redgate worldwide.

World-class support

Redgate offers comprehensive documentation and a friendly, helpful support team. An average 87% of customers rate our support 'Excellent'.